





Скачать Помощник по обновлению Windows 10 бесплатно
Помощник по обновлению Windows 10
|
Помощник по обновлению Windows 10 - это незаменимый софт для тех, кто своевременно получать различные улучшения операционной системы от компании Microsoft. Сегодня помощник по обновлению Windows 10 находится в свободном доступе и исправно выполняет свою ключевую опцию - информирует и улучшает платформу без каких-либо вмешательств со стороны пользователя. Если у вас до сих пор нет этого виртуального Ассистента, то рекомендуем изучить его функционал, который более подробно рассмотрим далее.

Особенности утилиты
- «Windows 10 Update Assistant» - это название рассматриваемого помощника Виндовс 10, который позаботится о безопасности операционной системы на вашем ПК.
- Утилита в автоматическом режиме находит свежие системные новинки, осуществляет запуск инсталляционных файлов, проводит их тщательную настройку, чтобы добиться положительного результата. Кроме того, софт самостоятельно перезагружает платформу, чтобы изменения вступили в силу.
- Если программа отсутствует на компьютере, то в таком случае можно скачать помощника по обновлению до Windows 10 после перехода по этой ссылке https://support.microsoft.com/ru-ru/help/3159635/windows-10-update-assistant. Здесь также приводится подробная информация насчет его функциональных возможностей.
- Установочные файлы имеют расширение «.esd» и загружаются в специальную директорию под названием «Windows10Upgrade» - их суммарный объем не превышает 8 Гб.
- Для того, чтобы активировать процесс по инсталляции обновленных версий операционки, владельцу ПК необходимо нажать на определенную кнопку «Update Now».
- Помощника легко отключить или удалить с компьютера, если вы больше не нуждаетесь в нем - есть несколько проверенных способов, как сделать это.
Способы отключения Ассистента Windows 10
Вариант 1

- Найдите поисковую строку в панели задач и введите следующее значение «services.msc».
- После этого, на ПК откроется окно с различными службами. Здесь следует найти «Центр обновления Windows».
- В новом окне нажмите на кнопку «Остановить» и в строке «Тип запуска» выберите вариант «Отключена».
- В поисковой строке введите «appwiz.cpl» и удалите Ассистента стандартным методом.
Вариант 2
- Правой кнопкой мыши нажмите на иконку софта, расположенную на рабочем столе, и в появившемся меню кликните на «Расположение файла»-«Сортировка» — «Тип».
- Среди списка файлов выделите то, что отмечено на картинке.

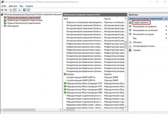
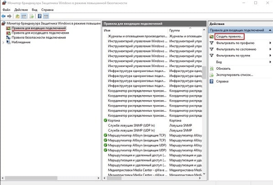
- В поисковой строке на панели задач введите фразу «Монитор брандмауэра».
- После появления списка результатов выберите пункт «Правила для входящих» с левой стороны и «Создать правило» в правой половине.

- После появления меню, в котором функция «Для программы» активна, нажимаем на кнопку «Далее», расположенную в нижней части меню.
- Находим раздел «Обзор» и каталог «Windows10Update» и нажимаем на самый первый файл из перечня отмеченных.
- После нажатия на кнопку «Далее», выбираем «Блокировать подключение» и снова «Далее».
- Для того, чтобы полностью заблокировать все имеющиеся профиля, необходимо нажать на кнопку «Готово».
- Все вышеперечисленные действия следует повторить для каждого из 9 обозначенных файлов, чтобы полностью заблокировать функционал встроенного помощника Виндовс 10.
Вариант 3
- В поисковой строке на панели задач введите «gpedit.msc».
- Когда откроется редактор, то кликните на следующие разделы «Конфигурация компьютера»-«Административные шаблоны»-«Компоненты Windows»-«Центр обновления Windows».
- С правой стороны находится «Настройка автоматического обновления» - по этой опции нужно кликнуть 2 раза.

- Когда откроется новое окно, выберите вариант «Включено», а в разделе «Параметры» нужен 5-й по счету пункт, который позволяет админу выбирать осуществлять корректировку параметров. С этого момента будет действовать ограничение на автоматическую установку обновлений.

Теперь вы знаете, что именно нужно сделать для приостановки работы встроенного Ассистента. Если вам все-таки нужна программа от Майкрософт, то советуем скачать помощника по обновлению Виндовс 10 на нашем веб-сайте прямо сейчас.
|
|
|
| Стандартный установщик |
Бесплатно! uFiler |
||||
|---|---|---|---|---|---|
| check | Официальный дистрибутив Помощник по обновлению Windows 10 | check | |||
| close | Тихая установка без диалоговых окон | check | |||
| close | Рекомендации по установке необходимых программ | check | |||
| close | Пакетная установка нескольких программ | check | |||
- Похожие программы
- Ваш отзыв поможет другим
